| 일 | 월 | 화 | 수 | 목 | 금 | 토 |
|---|---|---|---|---|---|---|
| 1 | 2 | 3 | ||||
| 4 | 5 | 6 | 7 | 8 | 9 | 10 |
| 11 | 12 | 13 | 14 | 15 | 16 | 17 |
| 18 | 19 | 20 | 21 | 22 | 23 | 24 |
| 25 | 26 | 27 | 28 | 29 | 30 | 31 |
Tags
- ddim
- Triplet
- diffusion
- ccdf
- ssda-yolo
- IR
- hqs-algorithm
- ML
- conditional diffusion
- semi-supervied learning
- unconditional ddpm
- deepfake detection
- unconditional generative models
- image restoration
- ilvr
- object detection
- neighboring pixel relationships
- face forgery detection
- facenet
- linear inverse problem
- daod
- f2dnet
- pedestrian detection
- focal detection network
- ddpm
- fourmer
- ddrm
- Ai
- stochastic contraction theory
- diffpir
Archives
- Today
- Total
Stand on the shoulders of giants
[paper review] Fourmer: An Efficient Global Modeling Paradigm for Image Restoration 본문
Paper reviews
[paper review] Fourmer: An Efficient Global Modeling Paradigm for Image Restoration
finallyupper 2024. 3. 8. 11:36Main Idea
- Keyword : Fourier transformation을 이용한 image restoration
- Fourier transform을 사용하면
- general image restoration prior를 줄 수 있음.
- image degradation을 disentangle할 수 있음.
- global properties + intrinsic prior
- DFT 특성 👍
- Amplitude component가 결정적이기때문에, amplitude와 phase component를 swap하면 degradation이 clear version으로 transferred됨.
- degradation은 주로 amplitude component에서 일어나고 이때 fourier transform을 사용해 image degradation과 content를 분리하자.
- (degraded와 clear version의 이미지의 amplitude와 phase components를 swap하면 확인가능)
- core design(*key design principal ; spatial interaction + channel evolution)
- = Fourier spatial interaction modeling + Fourier channel evolution
Related Works
- solving single image restoration problem
1. Traditional optimization methods
- dark channel prior, historgram dist prior 드을 사용했음
- (-) iteration optmization 사용하므로 $$
2. Deep learning-based methods
- VDSR, DnCNN, ARCNN
- CNN 기반 방법론
- (-) locality property로 image storation에 치명적.
3. Fourier Transformation for global modeling
- 기존 = global property + micro basic operator w/ global receptive field
- 본 논문 = 복원에 fit한 intrinsic prior + macro framework design
Method
- Fourier Transform (+ Inverse Fourier Transform)
- : Fourier Transform F를 통해 HxWxC의 이미지를 Fourier space로 옮김.

⇒ Amplitude component, phase component (A, P) 계산 (channel-wise)

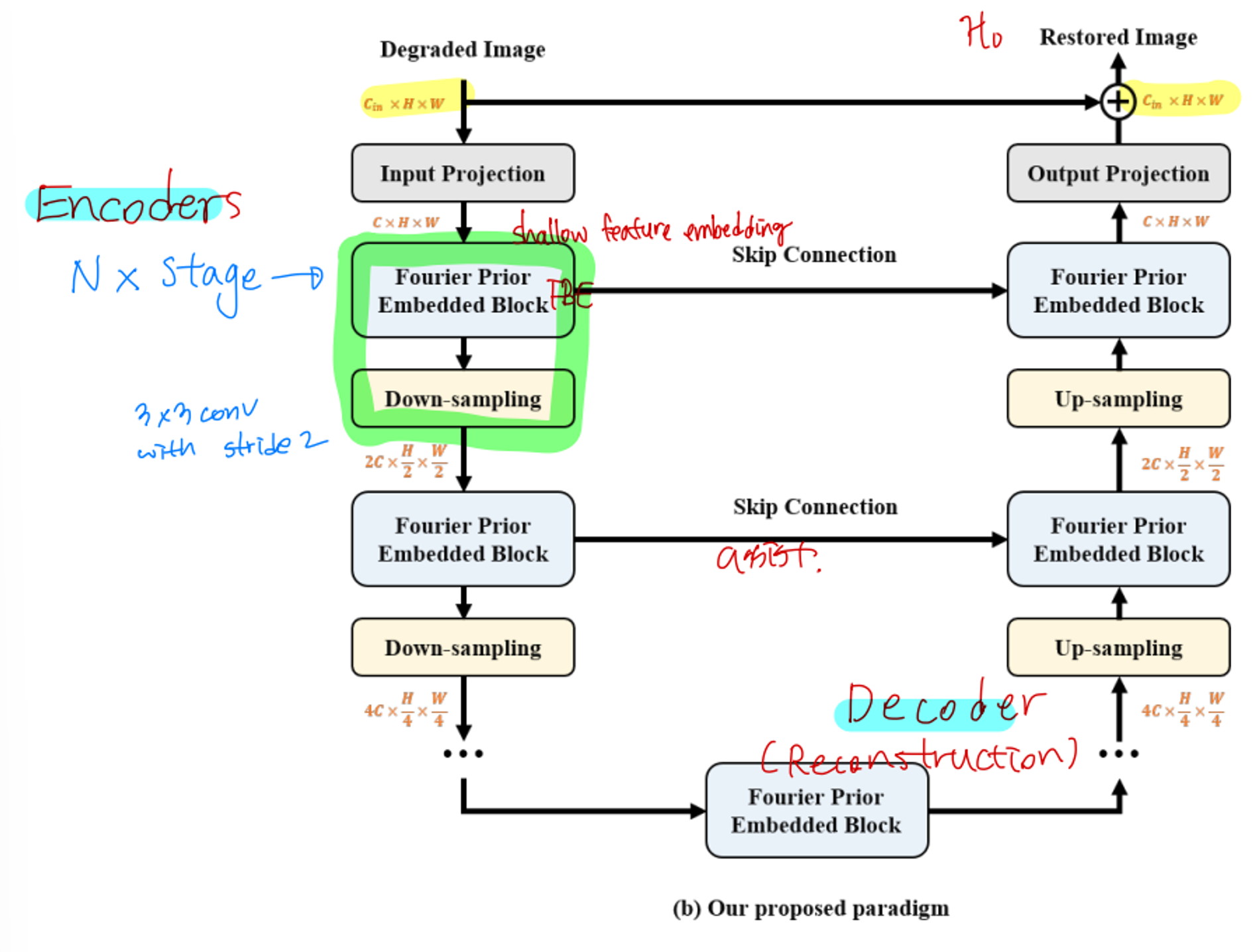
Overview

- 1 stage 구성
- FPE Block
- Down Sampling
- Optimization flow
- spatial domain loss : L1 loss (Lspa)
- Network의 output인 H0와 ground-truth image GT pixel-level 차

- requency domain loss (Lfre)
- DFT 써서 H0와 GT 각각을 Fourier space로 convert.

- DFT 써서 H0와 GT 각각을 Fourier space로 convert.
- Network의 output인 H0와 ground-truth image GT pixel-level 차
- spatial domain loss : L1 loss (Lspa)

FPE(Fourier Prior Embedded block) 구체적 설명

- Fourier Spatial Interaction
- input = spatial image → F → real/imaginary components

- depth-wise로 cnn & reLU 적용

- inverse DFT 적용해 다시 spatial domain으로 변환

- 얘네들을 concatenate해서 X_s 생성, 이때 the spatial features processed by a half-instance normalization block, resulting in the final output, S_X발생 (https://deepkerry.tistory.com/30, HINet)
- input = spatial image → F → real/imaginary components
2. Fourier Channel Evolution
- 위 Spatial interaction으로 나온 Sx를 decomposing해서 C_R, C_I 생성 (real, imaginary)
- concat하고, conv 1x1과 ReLU 넣어서 결과 구하기.

- inverse DFT로 다시 spatial domain으로 변환

Experiment
Dataset
- Low-light image enhancement = LOL, Huawei
- Image De-raining = Rain100H, Rain100L
- Image Dehazing = RESIDE
- Guided image super-resolution = worldview 2, 3, GaoFen2
Evaluation Metrics
- IQA
- ERGAS, PSNR, SSIM, SAM
Results
- GPPNN의 basic block을 FPE Blocks로 바꿨을때 이득이었음.
- FSI와 FCE를 둘다 쓸때 가장 좋았음
- 정의한 Loss텀이 효과적이었음.
Appendix
HINet: Half Instance Normalization Network for Image Restoration
- instance normalization을 직접적으로 써서 image restoration task의 개선을 이끌어내자.
- U-Nets 구조의 multi-stage 방식

- Half Instance Normalization Block = image의 patch가 작은 low-level task에서 batch normalization 사용시 train/inference 차이때문에 잘안쓰고 그대신 Instance normalization을 씀으로써 학습/추론을 동일하게 적용한다. (정보 보존 큼)

input → conv로 나온 Fmid에서 한쪽 part에만 IN을 적용, 나머지 한쪽은 channel 정보들 보존
(ref = https://deepkerry.tistory.com/30 )
date : 2024/3/6